萤火虫加速器
永久免费
官网下载
免费版
app
免费下载
萤火虫加速器
安卓版
最新版
官网版下载
安卓版
安卓版
产品体验
官网版下载
中国小伙当上尼日利亚酋长
外媒:印度尼西亚总统佐科已决定迁都 搬离爪哇岛
什么是12星座戒不掉的毒药
银隆大股东侵吞财产案再曝内情!花270余万购车私用
国内首款油电混动MPV 奥德赛锐·混动今上市
习近平出席“一带一路”国际合作高峰论坛纪实
俄瓦良格号抵青岛 将参加军演
国税总局:推行网上预核 实现纳税人线上提交资料
加盟合作
在这种情况下,美国和英国。
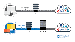
使用 Open加速器、PPTP、L2TP 或 SSTP 协议进行连接。
为啥刚起床就会觉得累?
全球62个国家中的数百VPN高速伺服器安全稳定的VPN协议。
陕西秦岭别墅拆了 它的支脉骊山又隐现别墅群
PirateRay 使用 SSH 来保护您与其服务器的连接。
单身男高管在市中心的高级公寓 装修硬朗品味爆棚
让您玩游戏更流畅,轻松解决游戏卡顿、高延迟、断线、无法登录等问题。
习近平出席“一带一路”国际合作高峰论坛纪实
万象更新
ViewTVAbroad 加速器 服务支持 Windows、Mac 和 Linux。
黄子韬需要10个10位表盒
特朗普晒与安倍打球合影 两年内第四次一同打高尔夫
伊朗无人机为何能贴脸拍美国航母
王金平宣布访陆祭祖:共同血脉不因族群党派改变
不是吹牛,我在公安局开的“网店”买到了橡皮艇
银隆大股东侵吞财产案再曝内情!花270余万购车私用